Education 자료

Education

본 장은 교육 자료로써 초보자도 따라할 수 있게 간략하게 요약 하였음을 알립니다. 이 교육 자료의 Database는 SQLite로 설정하였습니다.

교육을 위한 환경 설정 및 확인

1. eclipse marketPlace 열기

https://marketplace.eclipse.org/

difingo 검색

difingo 클릭

빨간 박스의 about archive 클릭

빨간 박스의 http://main.demo-ezngo.com/files/difingo/eclipse_xupN.zip 복사

URL에 붙여 넣어 다운로드

c드라이브 바로 아래에 압축을 푼다

eclipse_xupN의 구성

NexacroN_setupStudio_x64.exe를 실행하여 넥사크로N 설치

실행시 나오는 첫 화면

nui.xprj 더블 클릭

tool -> Optoions -> Generate 의 Generate Path확인

Path설정이 잘못되 있으면 C:\eclipse_xupN\workspace\edu\src\main\webapp\nui로 변경하십시오

local server 실행

demo를 키고 quickView 실행(ctrl + F6)

Run 클릭

실행된 화면

Button00 클릭 후 화면

console에 찍힌 log 내용

select invoke 사용법

xup Automation Model 만들기

방법 1. model 폴더에 우 클릭하여 생성하기

방법2. 빨간 박스의 버튼 클릭으로 생성하기

모델 이름이 중복되지 않게 생성

xup Automation Model 생성 완료

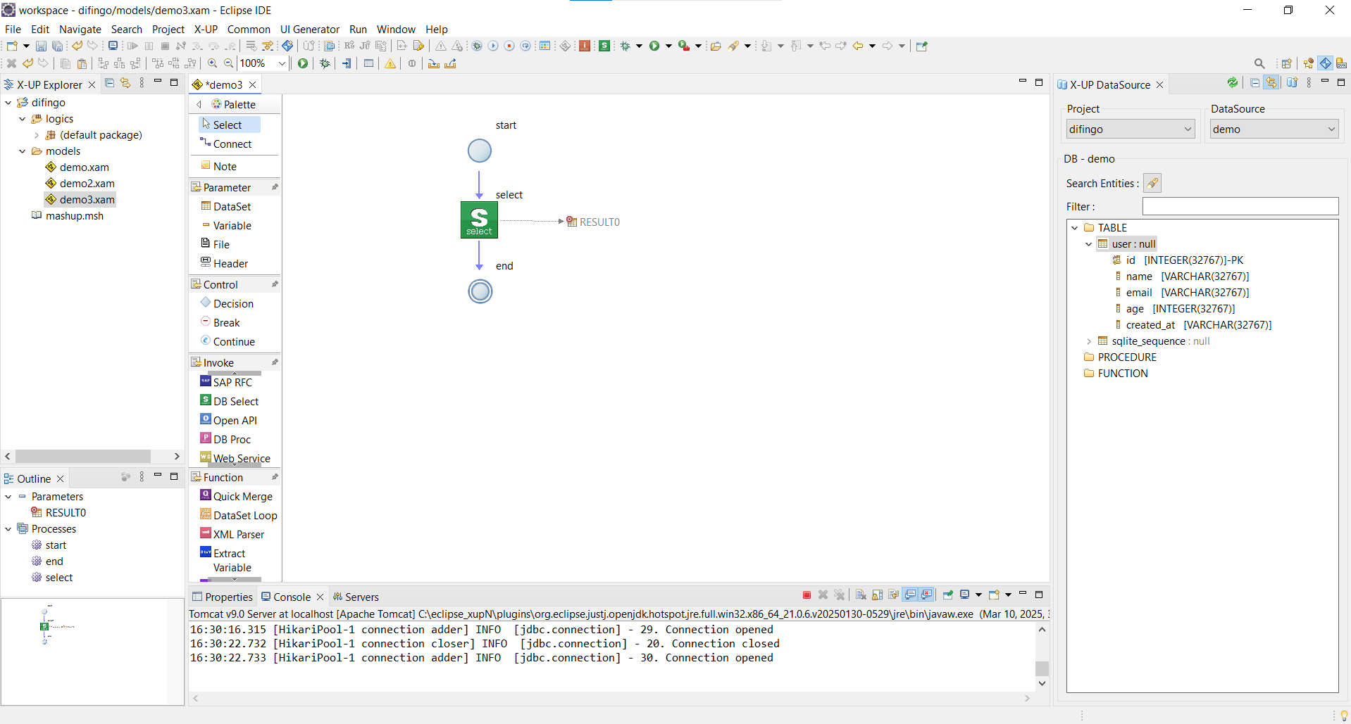
Select Invoke 생성하기 1

Search Entities를 통해 table 검색

user 테이블 Drag & Drop

Select Invoke 클릭

select invoke 생성 완료

Select Invoke 생성하기 2

새 Xup Automation Model 생성

Palette에서 DB Select invoke 클릭

Content Pane 클릭

Select Invoke 더블 클릭 후 쿼리문 작성

Test버튼 클릭

팝업창 종료 후 output dataset 자동생성 확인

Select Invoke 생성하기3

이 상태에서 Select Invoke 생성하기

Quick DB Select Model 클릭

Model Name 및 쿼리 작성

finish 클릭

UI에서 xup Automation Model 호출하기

넥사크로N 실행하기

form 생성하기

Finish 클릭

form 생성 완료

버튼과 그리드 생성

xup에서 dataset1 더블클릭 -> schema 탭 클릭 -> Copy to Clipboard 클릭

넥사크로 Invisible Object 우 클릭 -> Paste 클릭

dataset1 column 확인

dataset1과 그리드 Drag & Drop으로 바인딩

Button00 더블클릭하여 onclick 함수 생성 및 transaction 함수 작성

넥사크로 스크립트

this.Button00_onclick = function(obj:nexacro.Button,e:nexacro.ClickEventInfo)

{

var url = "http://localhost:8080/edu/service/demo.do?domain=difingo&model=demo2";

this.transaction( "MyService01",url,"","dataset1=dataset1","","callbackFunction");

};

QuickView 클릭 (ctrl + F6) 실행

QuickView 실행 완료

Button00 클릭 후 그리드의 데이터 확인